Perform KYC Verification

Base URL
sdk.faceki.comKYC Verification End Point API
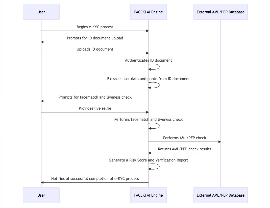
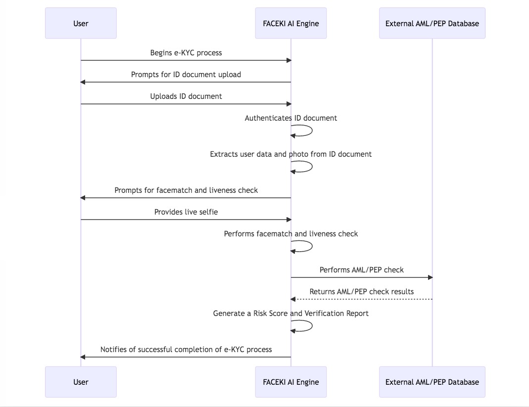
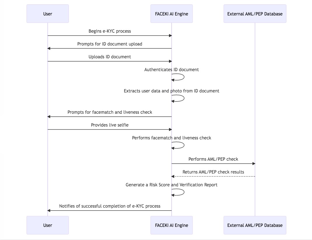
https://sdk.faceki.com/api/v3/kyc_verificationTo verify national identity, passport, driving license, and other legal documents, simply call the API endpoint. Our API can perform various security checks and face-matching to ensure the authenticity of the document and its holder.
Our API supports more than 35+ languages and uses an advanced OCR engine to extract all data from the documents. With this level of support, you can confidently verify customer identities from all around the world.
To get started with this API, please follow the steps below:
Make a POST request to the URL mentioned above.
Set the Authorization type to "Bearer Token" in the request header. You can check here
In the body of your request, include the following parameters:
selfie(Mandatory which contain the user selfie captured live according to the Image guidelines here)workflowId(Mandatory, you can generate a workflow through the portal and copy the ID to use in the API)document_1_front(Mandatory for all the document types (ID, DL, Passport) )document_1_back(Optional only for Passport)document_2_front(Mandatory for all the document types (ID, DL, Passport) if the workflow assigned has 2 documents)document_2_back(Optional only for Passport)document_3_front(Mandatory for all the document types (ID, DL, Passport) if the workflow assigned has 3 documents)document_3_back(Optional only for Passport)record_identifier(Optional field, you will receive the same on webhook to identify the record on your end)
NOTE: Make sure the document field contains the same document image of the front and back.

FACEKI KYC Verification Request
POST https://sdk.faceki.com/api/v3/kyc_verification
Headers
Authorization*
String
[token]
Content-Type*
String
multipart/form-data
Request Body
workflowId*
String
Mandatory, you can generate a workflow through the portal and copy the ID to use in the API
selfie*
File
Mandatory which contain the user selfie captured live according to the Image guidelines here
document_1_front*
File
Mandatory for all the document types (ID, DL, Passport)
document_1_back
String
Optional only for Passport
document_2_front
String
Mandatory for all the document types (ID, DL, Passport) if the workflow assigned has 2 documents
document_2_back
String
Optional only for Passport
document_3_front
String
Mandatory for all the document types (ID, DL, Passport) if the workflow assigned has 3 documents
document_3_back
String
Optional only for Passport
record_identifier
String
Optional, you will receive the same on webhook to identify the record on your end
{
"status": true,
"code": 200,
"message": "OK",
"appVersion": "v3.0.0",
"result": {
"requestId": "fca3fe38-9182-XXXX-XXXX-97b58ce27703",
"document_data": [
{
"reference": "97XXXXXXX9",
"full_name": "MXXXXXXXXXXXXXT",
"first_name": "MUHAMMAD XXXXXX",
"local_name": "ا",
"last_name": "TXXXXXXR",
"middle_name": "",
"nationality": "BAHRAINI",
"nationality_iso": "BH",
"nationality_iso2": "BHR",
"issuer": "Bahrain",
"issuer_iso": "BH",
"issuer_iso2": "BHR",
"gender": "M",
"dob": "XX",
"age": "XX",
"expiry": "XXXX-XXX-XX",
"expiryDay": "XX",
"expiryMonth": "XX",
"expiryYear": "XXXX",
"issued": "",
"issuedDay": "",
"issuedMonth": "",
"issuedYear": "",
"documentAdditionalNumber": "",
"document_number": "9XXXXXX09",
"document_type": "I",
"document_type_full": "Identity Card",
"mrz": "IDBHR9XXXXXXXX95<<<<<<<<<<<<<<<^XXXXXXXXXXXXXXXXXX<<<<<<<<<<<4^XXXX<<MUXXXXD<XXXXQ<<<<<<<",
"document_face_match": {
"similarity": 99.98751831054688,
"confidence": 99.99876403808594
},
"passed": true,
"date_of_birth": "XXXX-XX-XX",
"date_of_birth_day": "XX",
"date_of_birth_month": "XX",
"date_of_birth_year": "XXXX"
}
],
"selfie_data": {
"liveness_pass": true
},
"verification_summary": {
"face_verified": true,
"selfie_liveness_verified": true,
"document_verified": true,
"verification_rules_passed": true,
"document_liveness_verified": true,
"image_quality": true
},
"warnings": [],
"aml": [],
"errorCodes": [],
"document_data_confidence": [
{
"reference": "9XXXXXXX9",
"full_name": 0.9,
"first_name": 0,
"local_name": 0.9,
"last_name": 0,
"middle_name": 0,
"nationality": 0.97,
"nationality_iso": 0.97,
"nationality_iso2": 0.97,
"issuer": 0,
"issuer_iso": 0,
"issuer_iso2": 0,
"gender": 0.99,
"dob": 0.9,
"age": 0,
"expiry": 1,
"expiryDay": 1,
"expiryMonth": 1,
"expiryYear": 1,
"issued": 0,
"issuedDay": 0,
"issuedMonth": 0,
"issuedYear": 0,
"documentAdditionalNumber": 0,
"placeOfBirth": 0,
"document_number": 1,
"personal_number": 0,
"document_type": 0.8977721333503723,
"document_type_full": 0.8977721333503723,
"mrz": 0.44,
"date_of_birth": 0.9,
"date_of_birth_day": 0.9,
"date_of_birth_month": 0.9,
"date_of_birth_year": 0.9
}
],
"decision": "ACCEPTED",
"companyId": "4XXXX8-XXXX-4748-XXXX-cd5aa892b4f0",
"workflowId": "e67dcb8f-XXXX-4c5e-XXXX-f9373XXXX0cf6",
"branchId": "XXX99e557XXXXXX58d08XXX",
"deviceDetails": {
"useragent": "PostmanRuntime/7.36.1",
"detectResult": {
"os": {},
"client": {
"type": "library",
"name": "Postman Desktop",
"version": "7.36.1"
},
"device": {
"id": "",
"type": "",
"brand": "",
"model": ""
}
},
"ip": "XXXX.71.XXX.1XX"
}
}
}
If your overall request size exceeds 10 MB (Combination of Front & Selfie). Kindly make sure to use images less than 3 MB each
Need Support?
Contact us on WhatsApp Click here
Last updated